昨天將 app 服務 docker-compose.yml 的部分撰寫好了,今天就來寫資料庫服務的部分
將資料庫服務定義好
定義 PostgreSQL 服務名稱
跟昨天一樣取一個資料庫在 compose 裡的唯一名稱
db:
為了簡明扼要又好讀,就直接叫做 db
根據什麼建立容器?
昨天我們使用
build:
context: .
是因為我們希望可以根據本地的 Dockerfile 來建置容器 ; 但今天我們的資料庫就是因為沒有在 Dockerfile 建立出來的容器裡,所以我們應該要找一個符合我安裝的 PostgreSQL 版本的 image 寫成:
image: <我要引用的 image>
確認 PostgreSQL 版本
首先若是本機已經安裝 PostgreSQL 可以在終端機下
psql
使用 psql 指令連接到您的 PostgreSQL 資料庫,可以看到如下

這邊可以看到後面的 14.5 就是 PostgreSQL 服務的版本,但若是你還是想再確認一次,或是知道更多詳細訊息,也可以在這邊再下
SELECT version();


如圖我們就可以知道有關版本的更多詳細訊息。
在 Docker Hub 找適合的 image
要找公開包好的 image ,第一時間想到 Docker Hub,我在 Docker Hub 裡搜尋 postgres 找尋版本 14 開頭的 tag

因為沒有完全符合 14.5 的 tag ,所以我就選擇 14-alpine ,這時 docker-compose.yml 可以寫成:
image: postgres:14-alpine
完成 db 服務設定
剛剛找好根據哪個 image ,然後呢?還有哪些要定義的?我們可以順勢參考頁面 postgres

這邊寫到需要設置環境變數,我們就加上去
environment:
POSTGRES_PASSWORD: password
倒是有一個 restart: always 好像是先前沒有看過的
docker compose 的 restart 是什麼?
如其名就是重新開啟,再解釋清楚一點就是容器在什麼狀況下需要重新 restart ,通常用於確保容器在故障或異常情況下能夠恢復正常運行。
而 restart 有多種選項:
no(預設值)
如果容器停止不會自動重新啟動容器,若希望容器啟動,需要手動啟動。
always
設定為 always,那無論手動停止 docker-compose stop 容器,還是將服務停止 docker-compose down,容器都會在停止後自動重新啟動。這對於保持應用程式的可用性非常有用,因為它確保了即使發生故障,容器也可以重新啟動。
on-failure
表示當容器因為失敗而停止時,才會自動重新啟動。如果容器正常退出(我自己退出的),將不會自動重新啟動。
unless-stopped
我將它理解為跟 always 九成像,唯一一成不同則是,如果手動停止容器,並 不 會自動重新啟動。
這邊根據我的狀況我希望加上
restart: on-failure
並且也順便幫 app 服務也一併加上。
這時我的 docker-compose.yml 長成如下:
version: "3.9"
services:
app:
build:
context: .
environment:
POSTGRES_USER: postgres
POSTGRES_PASSWORD: password
POSTGRES_HOST: db
restart: on-failure
db:
image: postgres:14-alpine
restart: on-failure
environment:
POSTGRES_PASSWORD: password
啟動 docker-compose 看看
docker-compose up --build
使用 docker-compose up --build 建立+啟動容器,通常會需要一小段時間,我們先讓子彈飛一會兒…

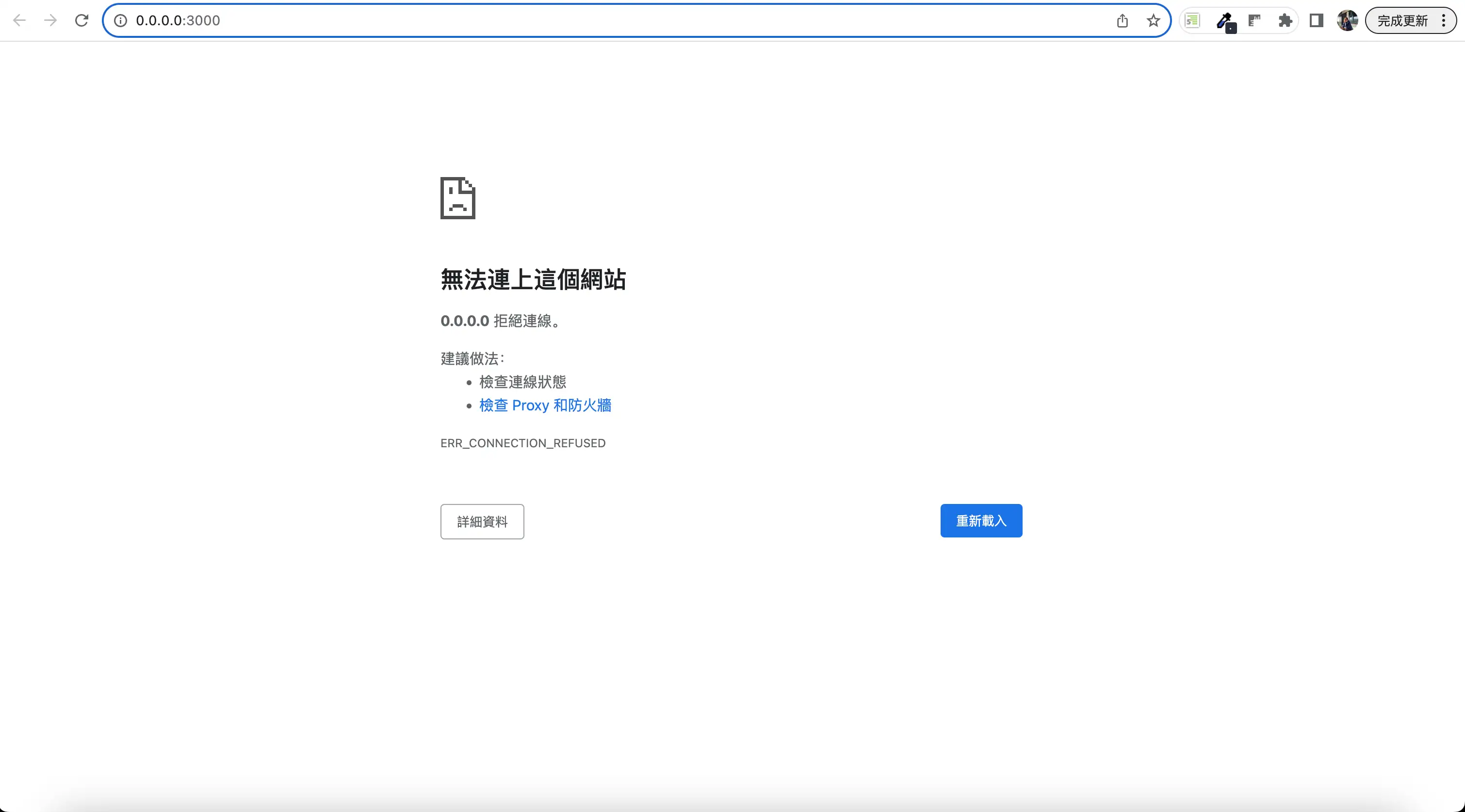
容器看似開起來,有動靜

但當我打開瀏覽器在網址搜尋 http://0.0.0.0:3000 ,出現了跟之前一樣的

記得上次是因為我沒有指定 port ,於是我詢問谷歌大神,搜尋關鍵字 docker compose port 可以看到第一篇文章,也就是 官方文件 說明 docker-compose.yml 檔也要寫 port ,這樣才可以知道容器的 port 要對應到主機的哪個 port ,供主機訪問,所以我在 app 的服務中加上
ports:
- 3000:3000
現在的 docker-compose.yml 長成如下:
version: "3.9"
services:
app:
build:
context: .
environment:
POSTGRES_USER: postgres
POSTGRES_PASSWORD: password
POSTGRES_HOST: db
POSTGRES_PORT: 5432
restart: on-failure
ports:
- 3000:3000
db:
image: postgres:14-alpine
restart: on-failure
environment:
POSTGRES_PASSWORD: password
要重新將容器 build ,需要先將 compose 內的容器移除
docker compose down

再重複上述動作
docker-compose up --build
這時我們打開瀏覽器在網址搜尋 http://0.0.0.0:3000 可以看到

仔細看錯誤訊息只是因為我們的 database 還沒有建立,所以直接點選上面的 Create database 按鈕,這個按鈕其實就是我們平常打的 bin/rails db:create 。
順利 Create database 後,不曉得大家腦中有沒有預期到等等會發生的錯誤了?

就是還需要跑 rails db:migrate ,一樣先點按按鈕即可

終於 🥳🥳🥳 看到了我們空空如也的首頁,這代表以後我們都可以透過 docker compose up 來啟動容器!